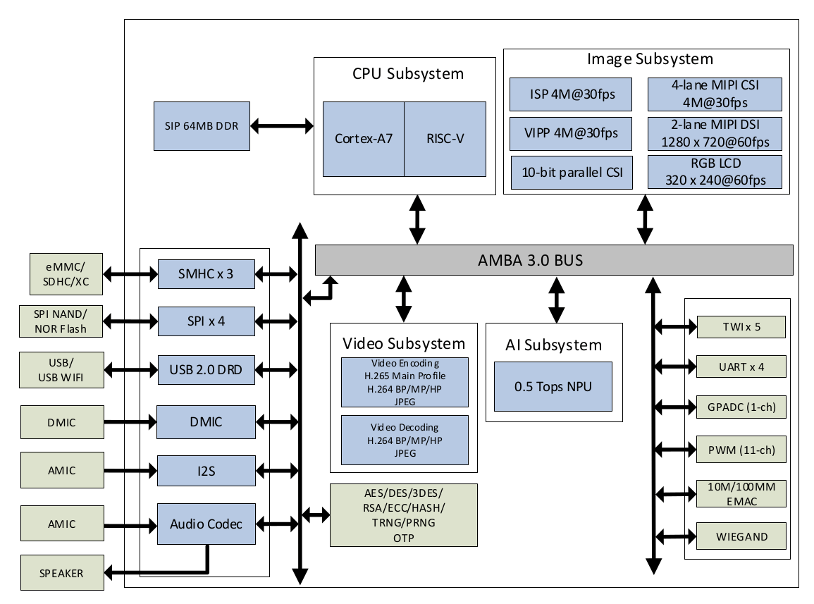
Allwinner V851S/V851SE est un SoC Arm Cortex-A7 monocœur avec un cœur RISC-V, un encodeur vidéo H.265/H.264 et un NPU 0,5 TOPS conçu pour les caméras IP intelligentes avec prise en charge de fonctionnalités telles que la détection humaine. et alarmes de passage à niveau.
Les deux processeurs sont livrés avec 64 Mo de mémoire DDR2 et disposent d’interfaces USB, Ethernet et SDIO, mais le V851S est conçu pour les systèmes avec écran, tandis que le V851SE cible les caméras IP sans tête traditionnelles.

Les deux processeurs sont assez similaires, mais voici les principales différences entre Allwinner V851S :
- Mise en réseau – Port Ethernet 10/100 Mbps avec interface RMII
- GPIO – 6 ports (PA, PC, PD, PE, PF, PH)
- Affichage
- LCD RVB parallèle, RVB série, i8080, BT656
- MIPI DSI à 2 voies
- SPI – 4x SPI
et Allwinner V851SE :
- Mise en réseau – SIP 100 Mbps EPHY
- GPIO – 5 ports (PA, PC, PE, PF, PH)
- Affichage – Non pris en charge
- SPI – 3x SPI
Cela signifie que l’Allwinner V851S nécessite un PHY Ethernet sur la carte, mais il est intégré à l’Allwinner V851SE pour des conceptions plus économiques.

Spécifications Allwinner V851S et V851SE :
- CPU
- Cœur de processeur Arm Cortex-A7 à 900 MHz
- Noyau RISC-V à 600 MHz
- Mémoire – 64 Mo DDR2 sur puce
- I/F de stockage – 3x SMHC pour eMMC/SDHC, interface flash SPI NAND/NOR
- Accélérateur AI – 0,5 TOPS NPU prenant en charge TensorFlow, Caffe, Tflite, Pytorch, ONNX, etc.
- Encodage/Décodage vidéo
- Encodeur H.264/H.265 jusqu’à 3840×2160 @ 20fps
- Capacité d’encodage en temps réel multi-flux H.264/H.265 : 5M @ 25fps + 720p @ 25fps
- Encodeur JPEG 1080p60
- Sortie vidéo (V851S uniquement)
- MIPI DSI à 2 voies jusqu’à 1280×720 @ 60fps
- TCONLCD interface
- Interface i8080, jusqu’à 800×480 @ 60fps
- Interface RVB série, jusqu’à 800 × 480 @ 60fps
- Interface RVB avec mode DE/SYNC, jusqu’à 1920×1080 @ 60fps
- Entrée vidéo
- FAI avec une résolution maximale de 2560 x 1440, jusqu’à 4Mbps @ 30fps
- Interface CSI parallèle 10 bits jusqu’à 4x 720p30
- Entrée MIPI CSI à 4 voies ou deux entrées MIPI CSI à 2 voies jusqu’à 4 Mbps à 30 ips
- l’audio
- DAC prenant en charge une résolution d’échantillonnage de 16 bits et 20 bits, taux d’échantillonnage DAC de 8 kHz à 192 kHz
- ADC prenant en charge une résolution d’échantillonnage de 16 bits et 20 bits, taux d’échantillonnage ADC de 8 kHz à 48 kHz
- Entrée audio – 1x entrée microphone différentielle (MICIN1P/N)
- Sortie audio – 1x sortie ligne asymétrique : (LINEOUTLP)
- 1x interface externe I2S/PCM pour connecter un amplificateur de puissance externe et MIC ADC
- DMIC – Jusqu’à 8 microphones PDM numériques avec des taux d’échantillonnage de 8 kHz à 48 kHz
- La mise en réseau
- V851S – Fast Ethernet 10/100M avec interface RMII
- V851SE – SIP 100M EPHY
- USB-USB 2.0 DRD
- Autres interfaces périphériques – 5x TWI/I2C, 4x UART, jusqu’à 4x SPI, jusqu’à 6x « groupes » GPIO, convertisseur analogique-numérique à usage général (GPADC), PWM 11 canaux
- Système de sécurité
- Crypto Engine avec algorithmes symétriques pour le chiffrement et le déchiffrement (AES, DES, 3DES), algorithmes de hachage pour l’inviolabilité (MD5, SHA, HMAC), algorithmes à clé publique, PRNG matériel 160 bits, TRNG matériel 256 bits
- ID de sécurité (SID) – eFuse 2048 bits
- Le V851S/V851SE semble avoir obtenu la certification PSA de niveau 1
- Boîtier – QFN88, 9 x 9 mm, pas de balle de 0,35 mm
Allwinner V851S et V851S3 sont des versions économiques de l’Allwinner V853 ou V853S qui disposent d’un processeur Cortex-A7 à 1,2 GHz, d’un cœur Alibaba Xuantie E907 RISC-V et d’un maximum de 1 TOPS NPU, ainsi que d’une prise en charge de la mémoire externe. .


Vous sélectionnerez généralement le V851S si vous avez besoin d’un écran et le V851SE pour les appareils photo sans écran. Il n’y a pas de page produit sur le site Web d’Allwinner, juste une courte annonce en chinois, mais la fiche technique est disponible sur le forum de l’entreprise et c’est là que j’ai obtenu la plupart des informations ci-dessus. Le processeur exécute Tina Linux, un fork d’OpenWrt pour les processeurs Allwinner.
J’ai découvert le nouveau processeur via la carte YuzukiHD fabriquée par le même développeur (GLGH_) qui a créé la carte Yuzuki Chameleon avec un processeur Allwinner H616.

Il est livré avec un port USB Type-C, une prise pour carte MicroSD pour le système d’exploitation, deux boutons et des connecteurs pour un appareil photo et un écran comme indiqué ci-dessus.

La sérigraphie montre que la carte est un matériel open source, donc je m’attends à ce que les fichiers de conception matérielle et d’autres ressources soient publiés sur le compte Github de YuzukiHD en temps voulu.
-
DVONE WiFi Caméra,1080P HD Caméra de Surveillance Interieur/Extérieur sans Fil avec Audio et Vidéo, avec Enregistrement Longue Batteries, pour l'extérieur/intérieur
-
Mini Caméra, 2K HD Caméra Surveillance WiFi Interieur/Extérieur avec Vision Nocturne, Mini Camera Espion Sans Fil - 130° Grand Angle & Détection Intelligente de Mouvement AI, 21 Jours de Batterie
