Ukama est une solution matérielle open source permettant aux utilisateurs de créer leur propre réseau de données cellulaires 4G LTE privé avec une portée allant jusqu’à 1 km, et compatible avec la bande radio « Citizens Broadband Radio Service » (CBRS) pour les réseaux privés.
La société fournit du matériel intérieur et extérieur basé sur un «module TRX» alimenté par un processeur de bande de base Marvell Fusion CNF7130 4G LTE, ainsi que le micrologiciel et le logiciel pour gérer le réseau. Tout ce dont vous avez besoin est une source d’alimentation, par exemple, le secteur ou un panneau solaire, et une connexion haut débit en option si vous avez besoin de vous connecter à Internet.
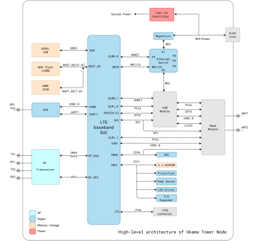
Matériel Ukama
Deux nœuds sont proposés avec le nœud Ukama Home (intérieur) et le nœud tour (extérieur) qui peuvent éventuellement être couplés à un amplificateur pour une gamme étendue.

Fonctionnalités clés du nœud domestique :
- Bandes LTE : CBRS uniquement
- Appareils actifs simultanément – Jusqu’à 8x
- Configuration RF – 2 × 2 MIMO avec 100 mW à chacun des deux ports d’antenne SMA externes
- Port Ethernet pour connexion haut débit
- Consommation d’énergie – Moins de 30 W via 12V/3A DC et refroidissement passif
- Dimensions – 20,8 x 12,2 x 3,3 cm
- Poids – 1,36 kg
L’Ukama Home Node est tout aussi facile à utiliser qu’un routeur Wi-Fi, mais s’appuie plutôt sur la 4G LTE.
Fonctionnalités clés du nœud de tour :
- Processeur quadricœur Intel supplémentaire à 1,9 GHz
- Bandes LTE : toutes
- Appareils actifs simultanément – Jusqu’à 128x
- Configuration RF – 2 × 2 MIMO possible avec deux amplificateurs Ukama
- Port Ethernet pour connexion haut débit
- Consommation d’énergie – Moins de 45 W via PoE+ actif et refroidissement passif
- Dimensions – 21,3 x 15,5 x 7,6 cm
- Poids – Un peu plus de 2 kg
- Classement IP – IP65
- Plage de température – -40°C à +55°C en fonctionnement

Ukama Amplifier Unit est un amplificateur de signal 4G/5G conçu pour une utilisation en extérieur et amplifiant le signal de l’une des bandes LTE (1, 2, 3, 4, 30, 38, 40, 41, 42, 43, 48 (CBRS) , 49). Il est alimenté par PoE actif, consomme moins de 20 W et délivre une sortie de 30 dBm (1 W) au port d’antenne. Deux amplificateurs seraient généralement connectés à un nœud tour.
Les nœuds Home et Tower sont basés sur le module Ukama TRX avec les points forts suivants :
- SoC bande de base LTE – Marvell (anciennement Cavium) Processeur de bande de base Fusion CNF7130 4G LTE conçu pour les « stations de base microcellulaires extérieures, les cellules intérieures neutres pour l’hôte et les réseaux de sécurité publique » (voir la fiche produit PDF pour plus de détails)
- Bandes LTE : toutes, avec pile LTE de classe opérateur
- Configuration RF – aucune, l’utilisateur doit gérer cette partie
- Consommation d’énergie – Moins de 25 W via un connecteur à deux broches
- Dimensions – 11,7 x 11,4 x 3 cm
- Poids – 680 grammes

Enfin, il y a aussi le « Ukama Mini PCIe Expansion Module » qui ajoute deux emplacements Mini PCIe au Ukama Tower Node.
Logiciel Ukama
Le matériel ci-dessus (nœuds, amplificateur et module TRX) exécute la distribution UkamaOS Linux décrite comme un « système d’exploitation cloud natif et micro-services pour les nœuds ». Le système d’exploitation comprend une pile LTE de classe opérateur (binaire fermé) pour les nœuds domestiques et tour, un cœur 4G/LTE intégré et distribué et des interfaces ouvertes via des API REST.
Les services de gestion cloud d’Ukama seront proposés en deux variantes : une version communautaire toujours gratuite et une version entreprise prévue dans le futur. Le tableau de bord cloud permet la gestion des abonnés et des cartes SIM, des rapports sur les métriques, prend en charge la facturation avec des forfaits de données et une passerelle de paiement, la configuration de l’itinérance, etc.

Cela signifie que vous pourriez devenir votre propre petit opérateur de réseau car Ukama fournit un mécanisme de facturation. Les données sont gratuites, sauf si vous les facturez, sur votre propre réseau de données cellulaires, et vous pouvez activer l’itinérance sur votre Ukama SIM ou eSIM lorsque vous êtes hors de portée de votre réseau. Les tarifs d’itinérance varient de 2 $ à 24 $ par Go selon le pays. Par exemple, cela reviendrait à 4,5 $ par Go en Thaïlande, ce qui ne serait pas très intéressant puisque je paie environ 26 $ par an pour un maximum de 60 Go par mois. La bonne nouvelle est que la plupart des téléphones prennent en charge deux cartes SIM, il est donc toujours possible d’utiliser la moins chère en fonction de la situation.
Ukama pourrait être intéressant pour certaines applications IoT avec des données cellulaires gratuites pour tous les nœuds IoT dans la portée du nœud Ukama Tower, bien que limité à 128 appareils. Je n’ai pu trouver aucune information sur la bande passante des solutions, bien que nous sachions que le processeur de bande de base Octeon LTE prend en charge la liaison descendante/montante 600/300 Mbps 4G LTE. Cela n’aurait probablement pas d’importance pour les nœuds de capteurs, mais si vous deviez connecter plus de 100 caméras de sécurité 4G LTE à votre réseau de données cellulaire privé, vous devrez d’abord exécuter les chiffres…
Vous trouverez des fichiers de conception matérielle ainsi que des ressources logicielles sur GitHub.
Prix et disponibilité
Ukama Inc. a lancé la solution Ukama sur Crowd Supply avec un objectif de financement symbolique de 1 $. Les récompenses commencent à 499 $ pour le module TRX, 599 $ pour le nœud domestique et 799 $ pour le nœud tour. Une promesse de don de 549 $ est demandée pour l’amplificateur, et vous aurez également besoin de cartes eSIM ou SIM au prix de 5 $ et 10 $ chacune, sauf si vous achetez un pack de 100 pour 149 $. La livraison est gratuite aux États-Unis et 18 $ pour le reste du monde. Vous aurez également besoin de patience et de confiance en l’entreprise, car les récompenses ne devraient être expédiées qu’à la mi-septembre 2023.
